← Вернуться к списку

Оптимизация процессов подписания кадровых документов в единой системе

  • Руководитель проекта со стороны заказчика

    Константин Кондратенко

    ООО Главстрой-Регионы

    Директор по информационным технологиям

  • Цели

    1. Повышение удобства взаимодействия сотрудника компании с отделом по работе с персоналом

    2. Оптимизация процессов подписания кадровых документов за счет отказа от "лишних" подписантов

    3. Сокращение сроков подписания кадровых документов

    4. Сокращение расходов на канцелярию за счет отказа от бумаги

  • Сроки выполнения

    апрель, 2024 — декабрь, 2024
  • Год завершения проекта

    2024

  • Масштаб проекта

    462 автоматизированных рабочих места
  • Результаты

    1. На момент перевода сервиса в промышленную эксплуатацию к КЭДО были подключены 3 основных бизнес-процесса и 5 видов документов, сейчас к сервису подключено более 8 видов документов и эта цифра продолжает расти

    2. Сокращение времени оформления приказов за счет автоматического формирования печатных форм для любых условий

    3. Оптимизация процесса подписания приказов, которая позволила сократить время подписания одного документа с нескольких дней до нескольких часов

    4. Повышение качества взаимодействия отдела кадров с сотрудником за счет единого подхода к подписанию документов в разных подразделениях

    5. Сокращение расходов на канцелярию, благодаря отказу от печати документов на бумаге

  • Уникальность проекта

    • Глубокая интеграция сервиса КЭДО в программу кадрового делопроизводства

    • Быстрая масштабируемость системы. После запуска в промышленную эксплуатацию подключение нового документа к сервису занимает не более 1 дня

    • Количество активных пользователей 1С:ЗУП КОРП, использующих сервис - 30 человек

    • Количество активных личных кабинетов - 462

    • Территориальная распределенность решения: охвачено более 23 компаний входящих в группу

    Теперь компания может принимать новых сотрудников на работу из всех регионов присутствия компании, в том числе с Сахалина, без необходимости их личного присутствия в головном офисе. Сотрудники получили возможность дистанционно подавать документы на отпуска, отгулы и запрашивать любые необходимые кадровые справки — полностью без бумажных носителей. Этот шаг позволил ускорить процессы оформления новых сотрудников, сократить бюрократические издержки и сделать работу с документами более удобной и экологичной.

  • Использованное ПО

    • 1С:Зарплата и управление персоналом КОРП

    • Сервис 1С:Кабинет сотрудника

  • Решение из каталога Global CIO

    В проекте не используются решения из каталога Global CIO

  • Сложность реализации

    Компания является динамически развивающимся предприятием, территориально распределенным на 30 площадках в 10 городах РФ и имеющим в своей структуре более 8000 сотрудников. Из-за большого территориального распределения кадровый документооборот в бумаге затягивался на несколько недель, документы могли "затеряться" на столе у руководителей или потеряться вовсе. Именно территориальная распределенность стала ключевым фактором при принятии решения о внедрении кадрового электронного документооборота в компании.

  • Описание

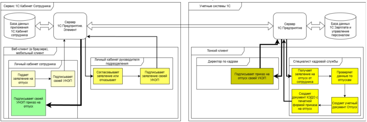
    Главным условием для выбора сервиса было в первую очередь удобство для основных пользователей системы. Важно было не усложнить работу конечных пользователей излишними переходами в дополнительные окна/журналы документов для работы с КЭДО. Для перехода на кадровый электронный документооборот был выбран сервис "1С:Кабинет сотрудника". Выбранная система глубоко интегрируется в существующие справочники и журналы документов, делая работу с КЭДО достаточно простой.

    В начале процесса перехода на кадровый ЭДО были выбраны 3 основных бизнес-процесса, которые были максимально просты и понятны, они потребовали некоторых улучшений.

    Отключение раздела "Отсутствия"

    По умолчанию в сервисе отображается отсутствия всех сотрудников по всей организации. Необходимо было, чтобы сотрудники не видели информацию об отсутствии коллег. С помощью расширения для 1С:ЗУП КОРП изменили процедуры обмена с сервисом и отключили использование функциональности "Регистрация отсутствий", в личном кабинете перестал отображаться раздел "Отсутствия". При этом сохранилась возможность отправки заявлений на отгулы, командировки и т.д. из раздела "Документы".

    У администратора базы ЗУП есть возможность включать и отключать отображение раздела прямо из формы настроек 1С:Кабинет сотрудника, аналогично типовому отключению разделов "Компания" и "Справки".

    При доработках были использованы новые возможности платформы по расширению процедур, что позволяет обновлять основную конфигурацию, без потери функционала в новом релизе и без необходимости адаптировать расширение под новый релиз.

    Автоматизация включения второго фактора аутентификации

    В типовом решении при включении второго фактора аутентификации в локальной версии программы дополнительно требуется включить второй фактор в каждом пользователе вручную. Компанию не устроил такой вариант, т.к. планировался запуск на более чем 500 сотрудников. Была изучена документация к серверу "1С:Предприятие. Элемент" и нашли решение для автоматизации. Теперь после каждого обмена между 1С:ЗУП КОРП и 1С:КС база запрашивает список пользователей приложения, проверяет у каждого из пользователей наличие второго фактора и если его нет, то включает.

    Это позволяет оптимизировать работу с пользователями приложения и избавляет от необходимости вручную включать второй фактор и повышает безопасность авторизации.

    Адаптация внешних печатных форм

    Ранее были разработаны около 30 внешних печатных форм для различных документов. 20 из них подходили под механизм публикации внешних печатных форм в сервисе и были адаптированы для работы типового механизма.

  • География проекта

    Компания территориально распределена на 30 площадках в 10 городах РФ. Центральный офис – в городе Москва. География проектов – Москва и Московская область, Санкт-Петербург, Ленинградская область, Краснодарский край, Сахалинская и Ярославская области

  • Дополнительные презентации

Комментировать

Комментировать могут только авторизованные пользователи.
Предлагаем Вам в систему или зарегистрироваться.

  • Заказчик

    ООО Главстрой-Регионы

  • ИТ-поставщик

    Первый БИТ Воронеж

Мы используем файлы cookie в аналитических целях и для того, чтобы обеспечить вам наилучшие впечатления от работы с нашим сайтом. Заходя на сайт, вы соглашаетесь с Политикой использования файлов cookie.